爱授权系统V3.0免授权版
作者:网友投稿日期:2025-09-30浏览:4921分类:只有源码
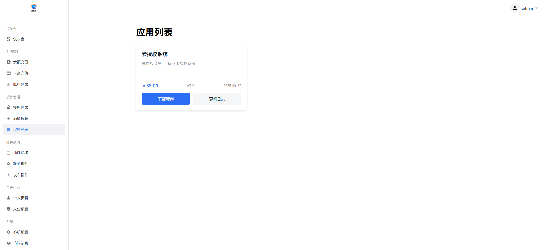
| 爱授权系统V3.0免授权版 已去授权,不要点在线更新 是SG15加密,宝塔自行安装组件 图片在下图 有远程广告api,插件商城api 上面这两个非常使用 可以在自己源码里面进行引用 拿走不谢! 下载链接: https://pan.baidu.com/s/1GlhXnxINw4xhrhYH9h2wsQ?pwd=n8ei 提取码: n8ei |
相关文章
- 03-17 2026全新UI解析计费系统源码 附教程
- 03-17 汽修单管理系统源码
- 03-16 随机美女图片瀑布流源码
- 03-11 挂机修仙-做了个安卓文字挂机游戏,继续开源
- 03-01 最新版网页版软件库源码有后台,精美ui全套源码+教程
- 02-28 PHP版实时全球黄金价格监测系统源码
- 02-27 软件库带后台源码
- 02-27 西数多功能租车系统源码分享
- 02-22 利用AI写了一个镶嵌在自己网站的公告代码
- 02-20 小奈猫狗情侣博客v1.0.0
- 02-15 软件库APP开源Flutter SoftLib源码+后端源码
- 02-12 网站维护停运通知源码
取消回复欢迎你发表评论:
- 协助本站优化一下
- 最近发表
- 1限时开放微信福利群聊 定时发放实物等福利
- 2小白连点器V1.4 解放双手自动连点
- 3白云视频V3.2.0 海量视频免费看无广告体验
- 4新浪微博 v16.3.0 内置微博猪手2.5.2-341模块
- 5【漫漫漫画】5.2.53 海量正版漫画 实时更新 免费看
- 6【小苹果影视大全】1.01 海量优质影视资源免费看
- 7网页编辑工具 Bluefish v2.4.0
- 8未来五年好好活下去
- 9【眼福】网红小希裸拍鸳鸯戏舞蹈小庚网专属福利
- 10 【眼福】网红可可裸拍舞蹈小庚网专属福利 前10送实物福利
- 112026全新UI解析计费系统源码 附教程
- 12汽修单管理系统源码
- 13动漫共和国 v1.0.0.8 去广告
- 14橘子视频 v4.2.6 去广告
- 1526小红书虚拟新规落地后新玩法,把握新风向轻松日入600+
Copyright© XGW9.COM版权所有〖小庚资源网〗
〖恒创科技〗为本站提供专业云计算服务
本站发布的内容来源于互联网,如果有侵权内容,请联系我们删除!E-mail:xgzyw6@outlook.com
关于我们|我要投稿|免责声明|XML地图




















暂无评论,来添加一个吧。